Click on an image to open full-size image inline.

Full Screen

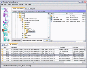
The standard KineticFusion GUI

There are two tabs at the top of the GUI -the 'RVML Processing' tab is for converting to and RVML. The 'Class Analyzer' tab is for performing compilation and semantic checks on ActionSctipt class hierarchies.

 

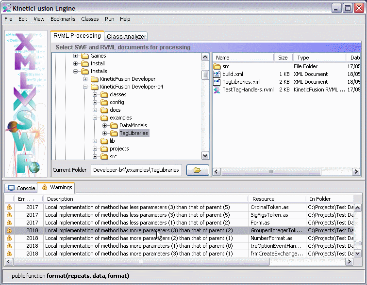
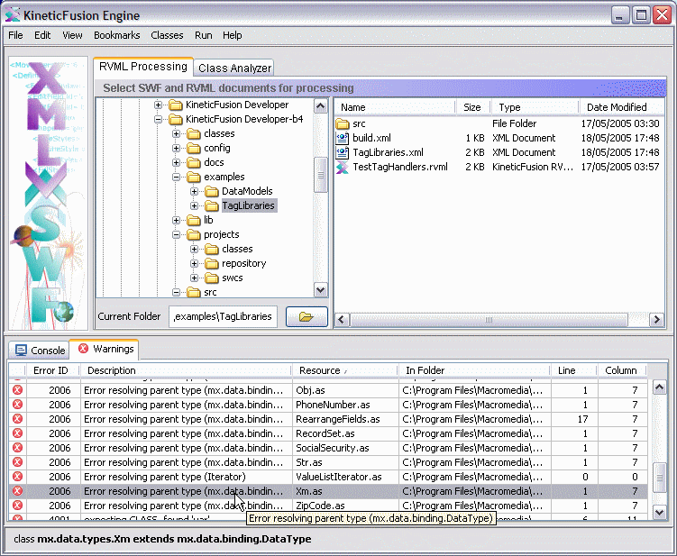
Warnings Window

The GUI showing warning messages that have been sorted in Error ID order

Excel Image

Copying the error table to a spreadsheet for analysis

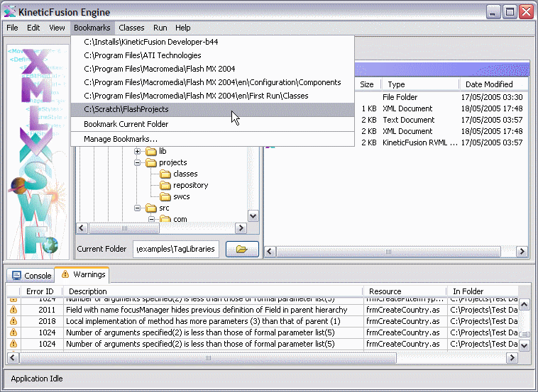
Bookmarks

Bookmarking project locations in the workspace

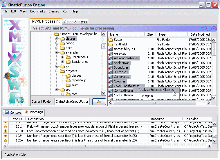
Analyzing classes from the explorer

Analyzing ActionScript classes from the File Explorer

Class Analyzer small image

Analyzing ActionScript Classes from the Class Analyzer